mysql workbench
다이어그램 자동 생성 방법

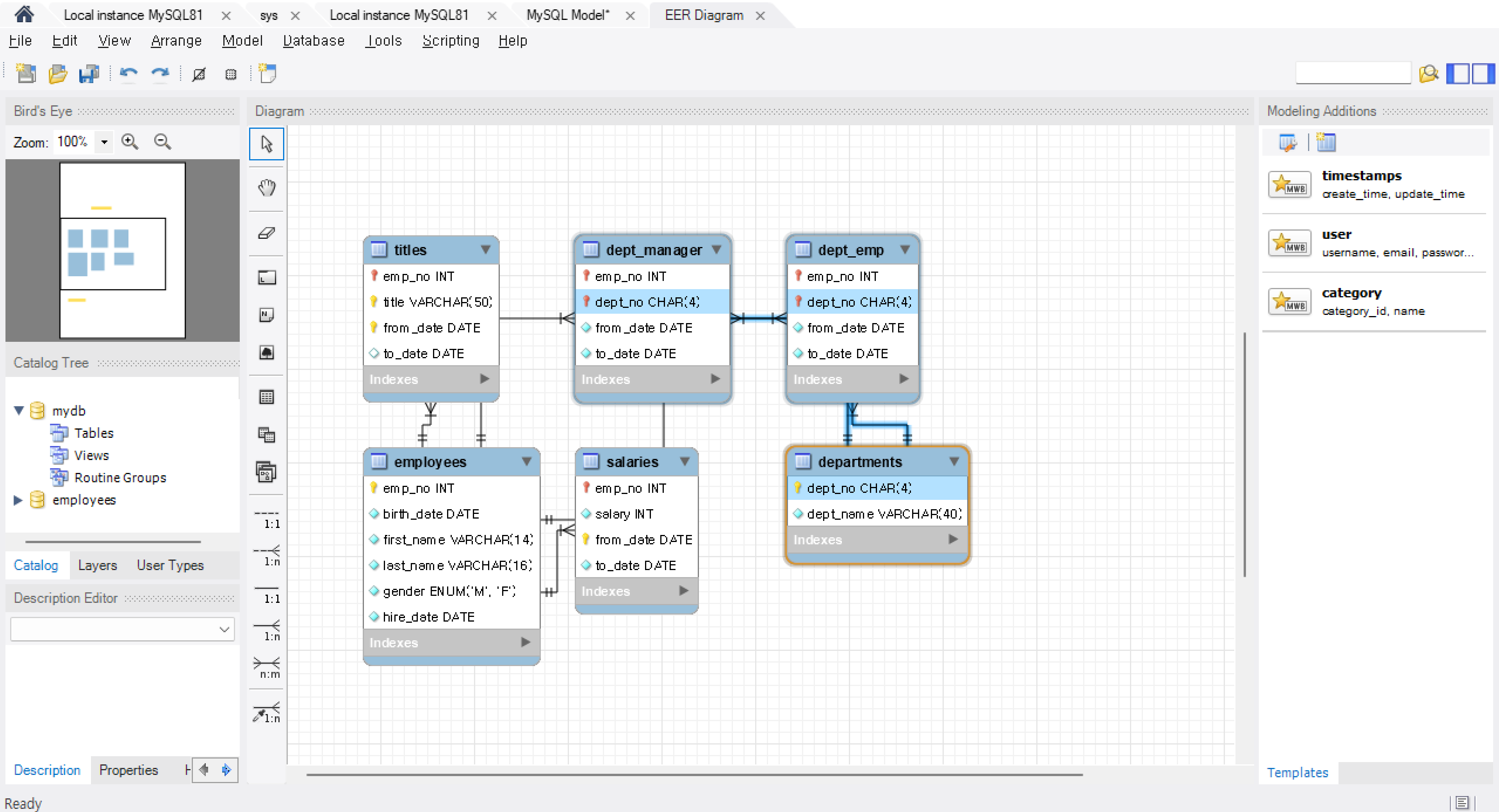
1. 사용 데이터셋
테스트에 사용한 데이터셋 : employee
링크 : https://github.com/datacharmer/test_db/blob/master/employees.sql
2. 다이어그램 자동 생성
단축키 Ctrl + R
( or 최상단 리본메뉴 - Database - Reverse Engineer Database )









'기술스택 > DBMS' 카테고리의 다른 글
| [GUI] 속도 2배, DBeaver 단축키(shortcuts, hot key) (0) | 2024.05.27 |
|---|---|
| [MySQL] root계정 말고 특정 데이터베이스 접속 계정 만들기 (0) | 2023.12.01 |
| [MySQL] 속도 2배, MySQL Workbench 단축키(shortcuts, hot key) (0) | 2023.10.02 |
| [MySQL] Workbench 초기 셋팅 (0) | 2023.10.02 |
| [MySQL] 윈도우 설치 다운로드 방법(2024) (0) | 2023.09.29 |